The confused deputy problem - AWS Identity and Access Management
Services or capabilities described in AWS documentation might vary by Region. To see the differences applicable to the AWS European Sovereign Cloud Region, see the AWS European Sovereign Cloud User Guide.

The confused deputy problem

The confused deputy problem is a security issue where an entity that doesn't have permission to perform an action can coerce a more-privileged entity to perform the action. To prevent this, AWS provides tools that help you protect your account if you provide third parties (known as cross-account) or other AWS services (known as cross-service) access to resources in your account.

At times, you might need to give a third party access to your AWS resources (delegate access). For example, you decide to hire a third-party company called Example Corp to monitor your AWS account and help optimize costs. In order to track your daily spending, Example Corp needs to access your AWS resources. Example Corp also monitors many other AWS accounts for other customers. You can use an IAM role to establish a trusted relationship between your AWS account and the Example Corp account. One important aspect of this scenario is the external ID, an optional identifier that you can use in an IAM role trust policy to designate who can assume the role. The primary function of the external ID is to address and prevent the confused deputy problem.

Some AWS services (calling services) use their AWS service principal to access AWS resources from other AWS services (called services). In some of these service interactions you can configure calling services to communicate with the resources from a called service in a different AWS account. An example of this is configuring AWS CloudTrail to write to a central Amazon S3 bucket which is located in a different AWS account. The calling service, CloudTrail is granted access to your S3 bucket using the S3 bucket’s policy by adding an allow statement for cloudtrail.amazonaws.eu.

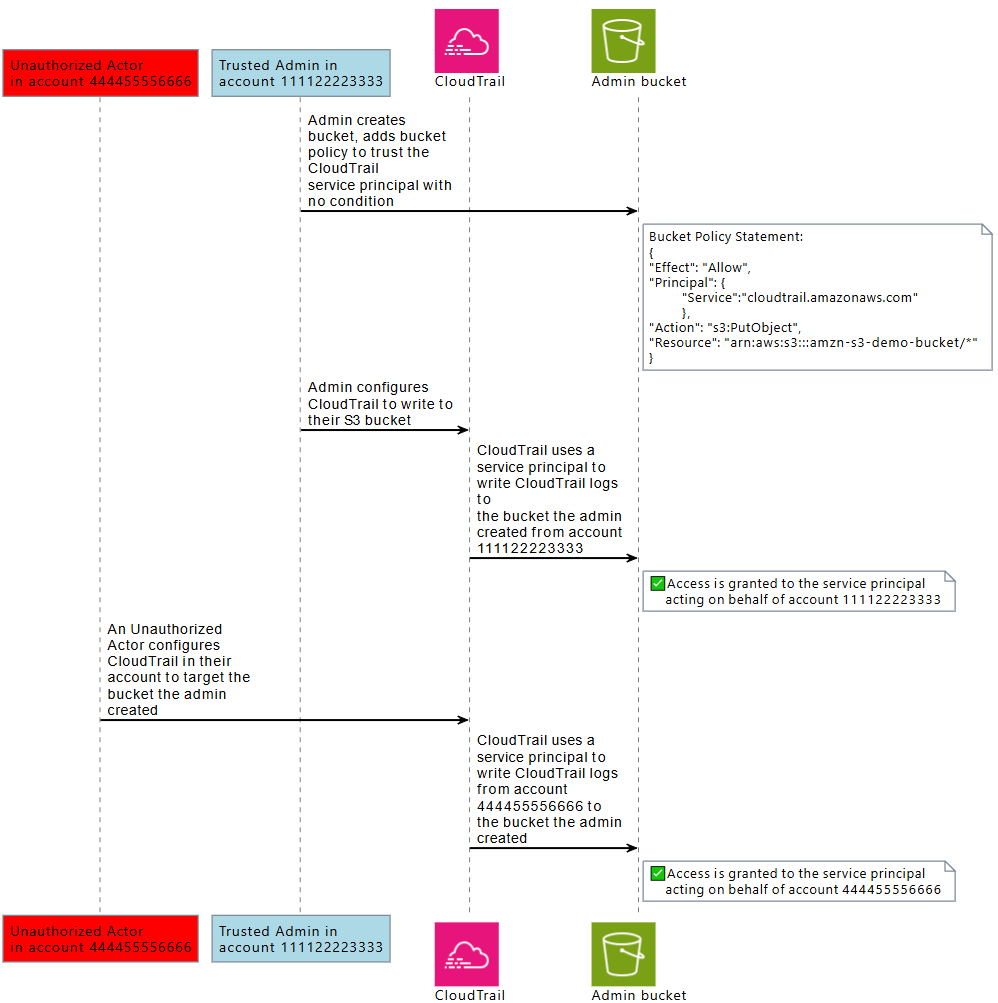
When an AWS service principal from a calling service is accessing a resource from a called service, the resource policy from the called service is only authorizing the AWS service principal, and not the actor who configured the calling service. For example, an S3 bucket that trusts the CloudTrail service principal with no conditions could receive CloudTrail logs from the AWS accounts that a trusted admin configures, but also CloudTrail logs from an unauthorized actor in their AWS account, if they know the name of the S3 bucket.

The confused deputy problem arises when an actor uses the trust of an AWS service’s service principal to gain access to resources that they are not intended to have access to.

Cross-account confused deputy prevention

The following diagram illustrates the cross-account confused deputy problem.

The description of a confused deputy problem.

This scenario assumes the following:

  • AWS1 is your AWS account.

  • AWS1:ExampleRole is a role in your account. This role's trust policy trusts Example Corp by specifying Example Corp's AWS account as the one that can assume the role.

Here's what happens:

  1. When you start using Example Corp's service, you provide the ARN of AWS1:ExampleRole to Example Corp.

  2. Example Corp uses that role ARN to obtain temporary security credentials to access resources in your AWS account. In this way, you are trusting Example Corp as a "deputy" that can act on your behalf.

  3. Another AWS customer also starts using Example Corp's service, and this customer also provides the ARN of AWS1:ExampleRole for Example Corp to use. Presumably the other customer learned or guessed the AWS1:ExampleRole, which isn't a secret.

  4. When the other customer asks Example Corp to access AWS resources in (what it claims to be) its account, Example Corp uses AWS1:ExampleRole to access resources in your account.

This is how the other customer could gain unauthorized access to your resources. Because this other customer was able to trick Example Corp into unwittingly acting on your resources, Example Corp is now a "confused deputy."

Example Corp can address the confused deputy problem by requiring that you include the ExternalId condition check in the role's trust policy. Example Corp generates a unique ExternalId value for each customer and uses that value in its request to assume the role. The ExternalId value must be unique among Example Corp's customers and controlled by Example Corp, not its customers. This is why you get it from Example Corp and you don't come up with it on your own. This prevents Example Corp from being a confused deputy and granting access to another account's AWS resources.

In our scenario, imagine Example Corp's unique identifier for you is 12345, and its identifier for the other customer is 67890. These identifiers are simplified for this scenario. Generally, these identifiers are GUIDs. Assuming that these identifiers are unique among Example Corp's customers, they are sensible values to use for the external ID.

Example Corp gives the external ID value of 12345 to you. You must then add a Condition element to the role's trust policy that requires the sts:ExternalId value to be 12345, like this:

JSON
{ "Version":"2012-10-17", "Statement": { "Effect": "Allow", "Principal": { "AWS": "Example Corp's AWS Account ID" }, "Action": "sts:AssumeRole", "Condition": { "StringEquals": { "sts:ExternalId": "12345" } } } }

The Condition element in this policy allows Example Corp to assume the role only when the AssumeRole API call includes the external ID value of 12345. Example Corp makes sure that whenever it assumes a role on behalf of a customer, it always includes that customer's external ID value in the AssumeRole call. Even if another customer supplies Example Corp with your ARN, it cannot control the external ID that Example Corp includes in its request to AWS. This helps prevent an unauthorized customer from gaining access to your resources.

The following diagram illustrates this.

How to mitigate a confused deputy problem.
  1. As before, when you start using Example Corp's service, you provide the ARN of AWS1:ExampleRole to Example Corp.

  2. When Example Corp uses that role ARN to assume the role AWS1:ExampleRole, Example Corp includes your external ID (12345) in the AssumeRole API call. The external ID matches the role's trust policy, so the AssumeRole API call succeeds and Example Corp obtains temporary security credentials to access resources in your AWS account.

  3. Another AWS customer also starts using Example Corp's service, and as before, this customer also provides the ARN of AWS1:ExampleRole for Example Corp to use.

  4. But this time, when Example Corp attempts to assume the role AWS1:ExampleRole, it provides the external ID associated with the other customer (67890). The other customer has no way to change this. Example Corp does this because the request to use the role came from the other customer, so 67890 indicates the circumstance in which Example Corp is acting. Because you added a condition with your own external ID (12345) to the trust policy of AWS1:ExampleRole, the AssumeRole API call fails. The other customer is prevented from gaining unauthorized access to resources in your account (indicated by the red "X" in the diagram).

The external ID helps prevent any other customer from tricking Example Corp into unwittingly accessing your resources.

Cross-service confused deputy prevention

The following diagram demonstrates the cross-service confused deputy problem using the CloudTrail and Amazon S3 interaction example, where an unauthorized actor writes CloudTrail logs to an Amazon S3 bucket they are not authorized to have access to.

An unauthorized actor is granted access to an Amazon S3 bucket in another account using the CloudTrail service principal.

To help protect against an unauthorized actor from using the trust of an AWS principal to gain access to your resources, AWS service principals include information about the AWS resource, AWS account, and AWS organization they’re acting on behalf of.

This information is available in global condition key values that can be used in a resource policy, or resource control policy for requests made by AWS service principals. We recommend using aws:SourceArn, aws:SourceAccount, aws:SourceOrgID, or aws:SourceOrgPaths in your resource policies wherever an AWS service principal is granted permission to access one of your resources. These condition keys allow you to test in your resource policies, or resource control policies that AWS service principals accessing your resources are doing so on behalf of AWS resources, AWS accounts, or AWS Organizations you expect.

  • Use aws:SourceArn to allow an AWS service principal to access your resources on behalf of a specific resource, such as a specific AWS CloudTrail trail or AppStream fleet.

  • Use aws:SourceAccount to allow an AWS service principal to access your resources on behalf of a specific AWS account.

  • Use aws:SourceOrgID to allow an AWS service principal to access your resources on behalf of specific AWS Organizations.

  • Use aws:SourceOrgPaths to allow AWS service principal to access your resources on behalf of a specific AWS Organizations path.

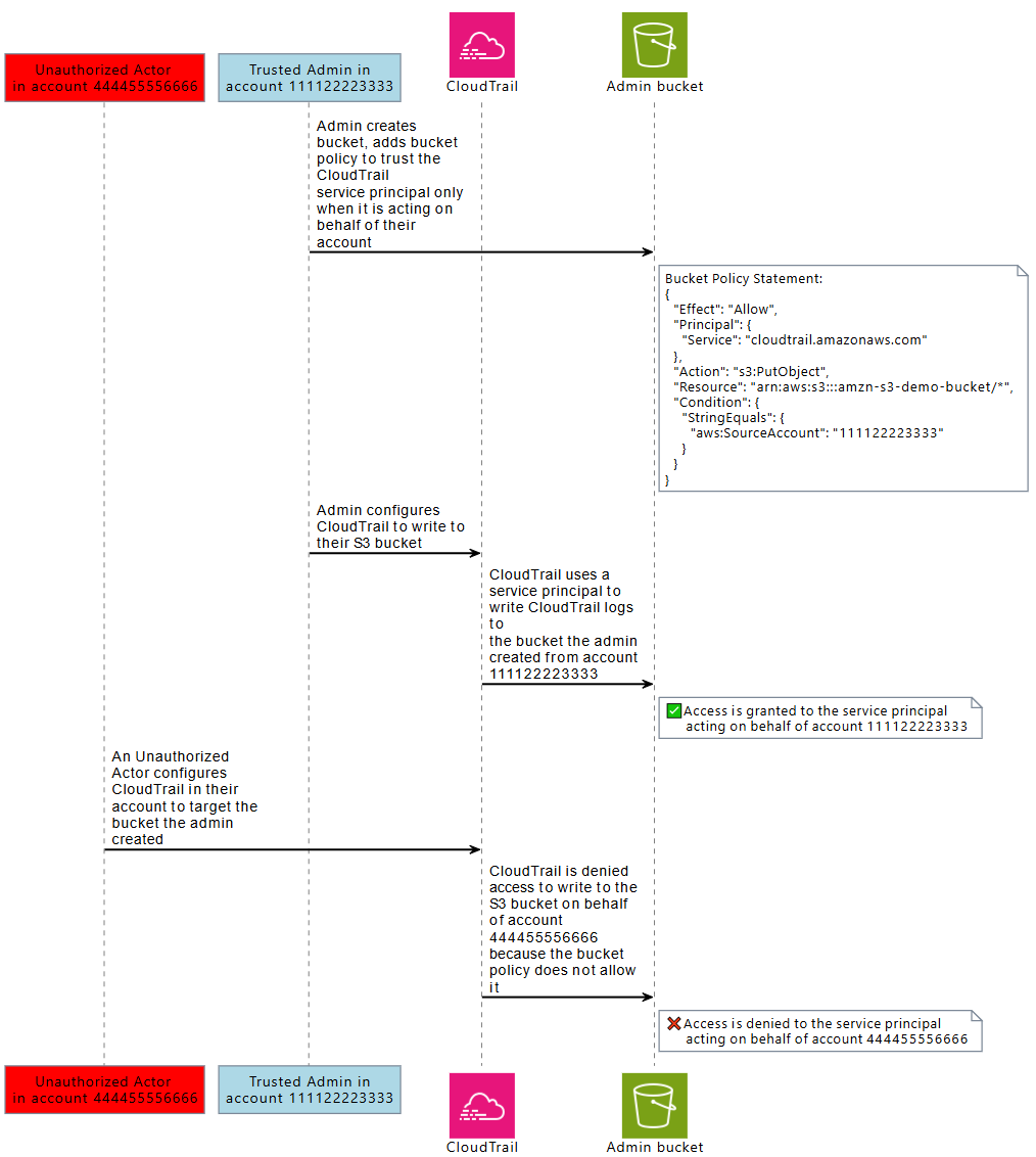
The following diagram demonstrates the cross-service confused deputy scenario when a resource is configured with the aws:SourceAccount global condition context key, and an unauthorized actor from another account tries to access AWS resources they are not intended to have access to.

An unauthorized actor is denied access to an Amazon S3 bucket in another account using the CloudTrail service principal.

Using aws:SourceArn, aws:SourceAccount, aws:SourceOrgID, and aws:SourceOrgPaths global condition keys in a policy help you ensure service principals are accessing your resources on your behalf. We recommend using these condition keys whenever access to one of your resources is granted to an AWS service principal.

Note

Some AWS service interactions have additional controls to help protect against cross-service confused deputy issues that test user access to a resource. For example, when a KMS key grant is issued to an AWS service, AWS KMS uses the encryption context associated with the resource, and the key grant to help protect against cross-service confused deputy issues.

Please see the documentation of the services you use for more information about service-specific mechanisms that can help avoid cross-service confused deputy risks, and whether aws:SourceArn, aws:SourceAccount, aws:SourceOrgID, and aws:SourceOrgPaths are supported.

Cross-service confused deputy protection with resource-based policies

The following example policy grants the service principal cloudtrail.amazonaws.eu access to the Amazon S3 bucket, arn:aws-eusc:s3:::amzn-s3-demo-bucket1, only when the service principal is acting on behalf of AWS account 111122223333.

JSON
{ "Version":"2012-10-17", "Statement": [ { "Sid": "CloudTrailAclCheck", "Effect": "Allow", "Principal": {"Service": "cloudtrail.amazonaws.eu"}, "Action": "s3:GetBucketAcl", "Resource": "arn:aws-eusc:s3:::amzn-s3-demo-bucket1", "Condition": { "StringEquals": { "aws:SourceAccount": "111122223333" } } }, { "Sid": "AWSCloudTrailWrite", "Effect": "Allow", "Principal": {"Service": "cloudtrail.amazonaws.eu"}, "Action": "s3:PutObject", "Resource": "arn:aws-eusc:s3:::amzn-s3-demo-bucket1/[optionalPrefix]/Logs/myAccountID/*", "Condition": { "StringEquals": { "aws:SourceAccount": "111122223333" } } } ] }

This example bucket policy grants the service principal appstream.amazonaws.eu access to the powershell script examplefile.psh within the s3://amzn-s3-demo-bucket2 only when it is acting on behalf of the specified Amazon AppStream fleet, by specifying the fleet arn with aws:SourceArn.

JSON
{ "Version":"2012-10-17", "Statement": [ { "Effect": "Allow", "Principal": { "Service": [ "appstream.amazonaws.eu" ] }, "Action": "s3:GetObject", "Resource": "arn:aws-eusc:s3:::amzn-s3-demo-bucket2/examplefile.psh", "Condition": { "ArnEquals": { "aws:SourceArn": "arn:aws-eusc:appstream:eusc-de-east-1:111122223333:fleet/ExampleFleetName" } } } ] }

Cross-service confused deputy protection with resource control policies

You can use resource control policies (RCP) to apply cross-service confused deputy controls to resources of supported AWS services. RCPs allow you to centrally apply cross-service confused deputy controls on your resources. You can use condition keys like aws:SourceOrgId and aws:SourceOrgPaths with RCPs attached to your AWS Organizations, organization units (OU) or AWS accounts in your organization without adding statements to specific resource-based policies. For more information about RCPs and supported services, see Resource control policies (RCPs) in the AWS Organizations User Guide.

The following example RCP denies AWS service principals access to Amazon S3 buckets in your member accounts when aws:SourceOrgID is not equal to o-ExampleOrg. A corresponding allow must be present in the resource-based policy of the S3 bucket to allow AWS service principals with a SourceOrgID equal to o-ExampleOrg.

This policy applies the control only on requests by service principals ("Bool": {"aws:PrincipalIsAWSService": "true"}) that have the aws:SourceAccount key present ("Null": {"aws:SourceAccount": "false"}), so that service integrations that don't require the use of the condition key and calls by your principals aren't impacted. If the aws:SourceAccount condition key is present in the request context, the Null condition will evaluate to true, causing aws:SourceOrgID to be enforced. We use aws:SourceAccount instead of aws:SourceOrgID in the Null condition operator so that the control still applies if the request originates from an account that doesn’t belong to an organization.

JSON
{ "Version":"2012-10-17", "Statement": [ { "Sid": "RCPEnforceConfusedDeputyProtectionForS3", "Effect": "Deny", "Principal": "*", "Action": [ "s3:*" ], "Resource": "*", "Condition": { "StringNotEqualsIfExists": { "aws:SourceOrgID": "o-ExampleOrg" }, "Null": { "aws:SourceAccount": "false" }, "Bool": { "aws:PrincipalIsAWSService": "true" } } } ] }