View a markdown version of this page

Cómo especificar la ubicación de la tabla y el nivel de partición - AWS Glue

Cómo especificar la ubicación de la tabla y el nivel de partición

De forma predeterminada, cuando un rastreador define tablas para los datos almacenados en Amazon S3, el rastreador intenta combinar esquemas y crear tablas de nivel superior (year=2019). En algunos casos, es posible que espere que el rastreador cree una tabla para la carpeta month=Jan, pero en su lugar el rastreador crea una partición ya que una carpeta “hermana” (month=Mar) se fusionó en la misma tabla.

La opción de rastreador de nivel de tabla proporciona la flexibilidad para indicar al rastreador dónde se encuentran las tablas y cómo desea crear las particiones. Cuando se especifica un Nivel de tabla, la tabla se crea en ese nivel absoluto a partir del bucket de Amazon S3.

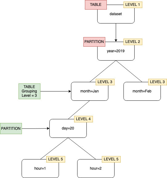
Agrupación de rastreadores con nivel de tabla especificado como nivel 2.

Al configurar el rastreador en la consola, puede especificar un valor para la opción del rastreador Nivel de tabla. El valor debe ser un entero positivo que indique la ubicación de la tabla (el nivel absoluto del conjunto de datos). El nivel de la carpeta de nivel superior es 1. Por ejemplo, para la ruta mydataset/year/month/day/hour, si el nivel se establece en 3, la tabla se crea en la ubicación mydataset/year/month.

Consola de administración de AWS
  1. Inicie sesión en la Consola de administración de AWS y abra la consola de AWS Glue en https://console.aws.amazon.com/glue/.

  2. Elija Rastreadores en el Catálogo de datos.

  3. Al configurar un rastreador, en Salida y programación, elija Nivel de tabla en Opciones avanzadas.

Especificación de un nivel de tabla en la configuración del rastreador.
AWS CLI

Al configurar el rastreador mediante la AWS CLI, defina el parámetro configuration tal y como se muestra en el código de ejemplo:

aws glue update-crawler \ --name myCrawler \ --configuration '{"Version": 1.0, "Grouping": { "TableLevelConfiguration": 2 }}'
API

Cuando configure el rastreador mediante la API, establezca el campo Configuration con una representación de cadena del siguiente objeto JSON; por ejemplo:

configuration = jsonencode( { "Version": 1.0, "Grouping": { TableLevelConfiguration = 2 } })
CloudFormation

En este ejemplo, establezca la opción Nivel de la tabla como disponible en la consola de la plantilla de CloudFormation:

"Configuration": "{ \"Version\":1.0, \"Grouping\":{\"TableLevelConfiguration\":2} }"