View a markdown version of this page

Détecter l’écart sur des ressources de pile individuelles - AWS CloudFormation

Les traductions sont fournies par des outils de traduction automatique. En cas de conflit entre le contenu d'une traduction et celui de la version originale en anglais, la version anglaise prévaudra.

Détecter l’écart sur des ressources de pile individuelles

Vous pouvez détecter l’écart sur des ressources spécifiques au sein d’une pile, plutôt que sur la pile complète. Cela est particulièrement utile lorsque vous avez uniquement besoin de déterminer si des ressources spécifiques correspondent à nouveau à leurs configurations de modèle prévues.

Lorsque vous effectuez une détection de dérive sur une ressource, met CloudFormation également à jour l'état général de dérive de la pile et l'heure du dernier contrôle de dérive, le cas échéant. Par exemple, supposons qu’une pile ait un état de dérive IN_SYNC. Vous devez CloudFormation effectuer une détection de dérive sur une ou plusieurs ressources contenues dans cette pile et CloudFormation détecter qu'une ou plusieurs de ces ressources ont dérivé. CloudFormation met à jour l'état de dérive de la pile surDRIFTED. Inversement, supposons qu’une pile ait un état de dérive DRIFTED en raison d’une seule ressource dérivée. Si vous redéfinissez les valeurs de propriété attendues pour cette ressource, puis que vous détectez à nouveau une dérive sur la ressource, l'état de dérive de la ressource et le statut de dérive de la pile CloudFormation seront mis à jour IN_SYNC sans que vous ayez à détecter à nouveau la dérive sur l'ensemble de la pile.

Pour détecter la dérive d'une ressource individuelle à l'aide du AWS Management Console
  1. Ouvrez la CloudFormation console à l'adresse https://console.aws.amazon.com/cloudformation.

  2. Dans la liste des piles, sélectionnez la pile contenant la ressource. CloudFormation affiche les détails de cette pile.

  3. Dans le volet de navigation de gauche, sous Piles, choisissez Actions de pile, puis Détecter l’écart.

  4. Sous Statut de l'écart de ressource, choisissez la ressource, puis sélectionnez Détecter l'écart pour une ressource.

    CloudFormation effectue une détection de dérive sur la ressource sélectionnée. En cas de succès, CloudFormation met à jour l'état de dérive de la ressource et l'état de dérive global de la pile, si nécessaire. CloudFormation met également à jour l'horodatage indiquant la date à laquelle la détection de dérive a été effectuée pour la dernière fois sur la ressource et sur la pile dans son ensemble. Si la ressource a été modifiée, CloudFormation affiche des informations de dérive détaillées sur les valeurs de propriété attendues et actuelles de la ressource.

  5. Passez en revue les résultats de détection de l'écart pour la ressource.

    1. Pour afficher les détails sur une ressource modifiée.

      1. La ressource modifiée étant sélectionnée, sélectionnez View drift details (Afficher les détails de l'écart).

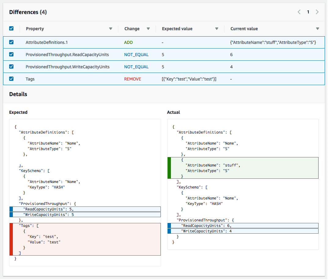
        CloudFormation affiche les détails de la dérive pour cette ressource, y compris les valeurs de propriété attendues et actuelles de la ressource, ainsi que les différences entre les deux.

        Pour mettre en surbrillance une différence, sélectionnez le nom de la propriété dans la section Différences.

        • Les propriétés ajoutées sont surlignées en vert dans la colonne Actuels de la section Détails.

        • Les propriétés supprimées sont surlignées en rouge dans la colonne Expected (Prévus) de la section Détails.

        • Les propriétés dont les valeurs ont été modifiées sont surlignées en jaune dans les deux colonnes Expected et Actuels.

    La section Statut de l’écart de ressource de la page Détails de l’écart contient les informations d’écart de chaque ressource de la pile qui prend en charge la détection de l’écart. Ces détails incluent le statut de l'écart et les valeurs de propriété prévues et actuelles.
Pour détecter la dérive d'une ressource individuelle à l'aide du AWS CLI
  • Important

    Vérifiez la valeur Heure du dernier contrôle de dérive pour la ressource de la pile et confirmez qu’elle est antérieure à l’horodatage affiché dans les résultats de dérive de la ressource afin d’éviter l’utilisation de données obsolètes.

    Pour détecter une dérive sur une ressource individuelle à l'aide de AWS CLI, utilisez la detect-stack-resource-drift commande. Spécifiez l’ID logique de la ressource et la pile dans laquelle elle se trouve.

    L’exemple suivant exécute une opération de détection de dérive sur une ressource spécifique de la pile, my-drifted-resource. La réponse renvoie des informations qui confirment que la ressource a été modifiée, y compris des détails sur deux de ses propriétés dont les valeurs ont été modifiées.

    aws cloudformation detect-stack-resource-drift \ --stack-name my-stack-with-resource-drift \ --logical-resource-id my-drifted-resource

    Sortie :

    { "StackResourceDrift": { "StackId": "arn:aws:cloudformation:us-east-1:099908667365:stack/my-stack-with-resource-drift/489e5570-df85-11e7-a7d9-50example", "ActualProperties": "{\"ReceiveMessageWaitTimeSeconds\":0,\"DelaySeconds\":120,\"RedrivePolicy\":{\"deadLetterTargetArn\":\"arn:aws:sqs:us-east-1:099908667365:my-stack-with-resource-drift-DLQ-1BCY7HHD5QIM3\",\"maxReceiveCount\":12},\"MessageRetentionPeriod\":345600,\"MaximumMessageSize\":262144,\"VisibilityTimeout\":60,\"QueueName\":\"my-stack-with-resource-drift-Queue-494PBHCO76H4\"}", "ResourceType": "AWS::SQS::Queue", "Timestamp": "2018-03-26T18:54:28.462Z", "PhysicalResourceId": "https://sqs.us-east-1.amazonaws.com/099908667365/my-stack-with-resource-drift-Queue-494PBHCO76H4", "StackResourceDriftStatus": "MODIFIED", "ExpectedProperties": "{\"ReceiveMessageWaitTimeSeconds\":0,\"DelaySeconds\":20,\"RedrivePolicy\":{\"deadLetterTargetArn\":\"arn:aws:sqs:us-east-1:099908667365:my-stack-with-resource-drift-DLQ-1BCY7HHD5QIM3\",\"maxReceiveCount\":10},\"MessageRetentionPeriod\":345600,\"MaximumMessageSize\":262144,\"VisibilityTimeout\":60,\"QueueName\":\"my-stack-with-resource-drift-Queue-494PBHCO76H4\"}", "PropertyDifferences": [ { "PropertyPath": "/DelaySeconds", "ActualValue": "120", "ExpectedValue": "20", "DifferenceType": "NOT_EQUAL" }, { "PropertyPath": "/RedrivePolicy/maxReceiveCount", "ActualValue": "12", "ExpectedValue": "10", "DifferenceType": "NOT_EQUAL" } ], "LogicalResourceId": "my-drifted-resource" } }