Specifying the table location and partitioning level - AWS Glue
Services or capabilities described in AWS documentation might vary by Region. To see the differences applicable to the AWS European Sovereign Cloud Region, see the AWS European Sovereign Cloud User Guide.

Specifying the table location and partitioning level

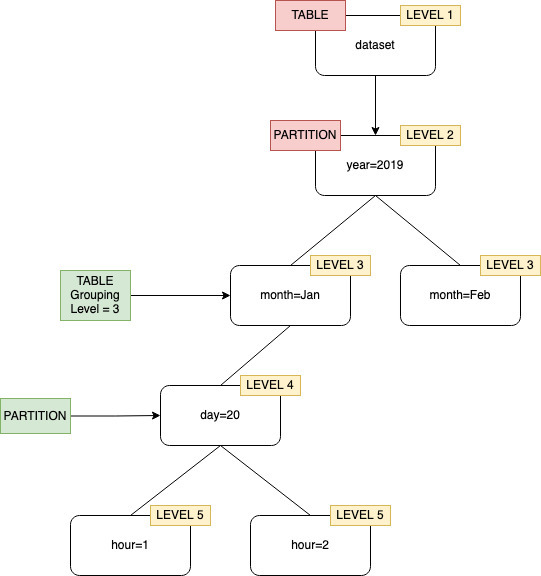
By default, when a crawler defines tables for data stored in Amazon S3 the crawler attempts to merge schemas together, and create top-level tables (year=2019). In some cases, you may expect the crawler to create a table for the folder month=Jan but instead the crawler creates a partition since a sibling folder (month=Mar) was merged into the same table.

The table level crawler option provides you the flexibility to tell the crawler where the tables are located, and how you want partitions created. When you specify a Table level, the table is created at that absolute level from the Amazon S3 bucket.

Crawler grouping with table level specified as level 2.

When configuring the crawler on the console, you can specify a value for the Table level crawler option. The value must be a positive integer that indicates the table location (the absolute level in the dataset). The level for the top level folder is 1. For example, for the path mydataset/year/month/day/hour, if the level is set to 3, the table is created at location mydataset/year/month.

AWS Management Console
  1. Sign in to the AWS Management Console and open the AWS Glue console at https://eusc-de-east-1.console.amazonaws-eusc.eu/glue/.

  2. Choose Crawlers under the Data Catalog.

  3. When you configure a crawler, under Output and scheduling, choose Table level under Advance options.

Specifying a table level in the crawler configuration.
AWS CLI

When you configure the crawler using the AWS CLI, set the configuration parameter as shown in the example code:

aws glue update-crawler \ --name myCrawler \ --configuration '{"Version": 1.0, "Grouping": { "TableLevelConfiguration": 2 }}'
API

When you configure the crawler using the API, set the Configuration field with a string representation of the following JSON object; for example:

configuration = jsonencode( { "Version": 1.0, "Grouping": { TableLevelConfiguration = 2 } })
CloudFormation

In this example, you set the Table level option available in the console within your CloudFormation template:

"Configuration": "{ \"Version\":1.0, \"Grouping\":{\"TableLevelConfiguration\":2} }"