View a markdown version of this page

Rilevamento della deviazione su singole risorse di stack - AWS CloudFormation

Le traduzioni sono generate tramite traduzione automatica. In caso di conflitto tra il contenuto di una traduzione e la versione originale in Inglese, quest'ultima prevarrà.

Rilevamento della deviazione su singole risorse di stack

Puoi rilevare la deviazione su specifiche risorse di uno stack anziché sull’intero stack. Ciò è particolarmente utile quando è necessario determinare soltanto se specifiche risorse corrispondono di nuovo alle relative configurazioni di modello previste.

Quando si esegue il rilevamento della deriva su una risorsa, aggiorna CloudFormation anche lo stato generale della deriva dello stack e l'ora dell'ultima verifica della deriva, se applicabile. Ad esempio, supponiamo che lo stato di deviazione di uno stack sia IN_SYNC. È stato CloudFormation eseguito il rilevamento della deriva su una o più risorse contenute in quella pila e CloudFormation rileva che una o più di tali risorse si sono spostate. CloudFormation aggiorna lo stato di deriva dello stack a. DRIFTED Supponiamo invece di disporre di uno stack il cui stato di deviazione è DRIFTED a causa di una singola risorsa deviata. Se ripristini i valori di proprietà previsti per la risorsa e quindi rilevi nuovamente la deriva sulla risorsa, CloudFormation aggiornerà sia lo stato di deriva della risorsa che lo stato di deriva dello stack IN_SYNC senza che sia necessario rilevare nuovamente la deriva sull'intero stack.

Per rilevare la deriva su una singola risorsa utilizzando il Console di gestione AWS
  1. Apri la CloudFormation console in https://console.aws.amazon.com/cloudformazione.

  2. Dall'elenco di stack, selezionare lo stack che contiene la risorsa. CloudFormation mostra i dettagli stack per quello stack.

  3. Nel riquadro di spostamento a sinistra, in Stack, scegliere Azioni stack, quindi scegliere Rileva deriva.

  4. In Stato deviazione risorsa, scegliere la risorsa e quindi selezionare Rileva deviazione per risorsa.

    CloudFormation esegue il rilevamento della deriva sulla risorsa selezionata. In caso di successo, CloudFormation aggiorna lo stato di deriva della risorsa e lo stato generale della deriva dello stack, se necessario. CloudFormation aggiorna anche il timestamp dell'ultima volta che il rilevamento della deriva è stato eseguito sulla risorsa e sullo stack nel suo insieme. Se la risorsa è stata modificata, CloudFormation visualizza informazioni dettagliate sulla deriva sui valori delle proprietà attesi e correnti della risorsa.

  5. Esaminare i risultati del rilevamento della deviazione per la risorsa.

    1. Per visualizzare i dettagli su una risorsa modificata

      1. Con le risorse modificate selezionate, selezionare View drift details (Visualizza dettagli deviazione).

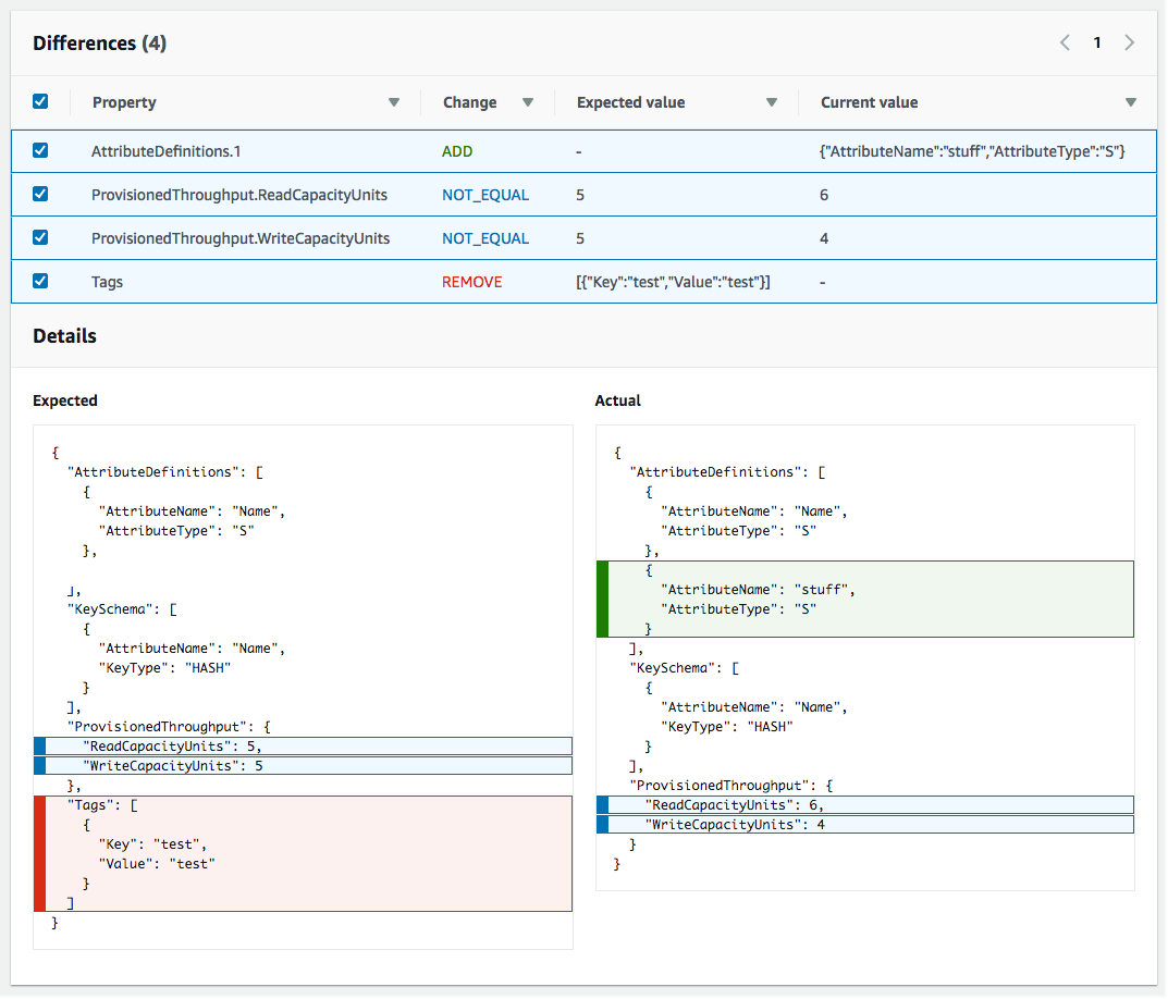
        CloudFormation visualizza i dettagli sulla deriva per quella risorsa, inclusi i valori delle proprietà attesi e correnti della risorsa e le eventuali differenze tra le due.

        Per evidenziare una differenza, nella sezione Differences (Differenze) selezionare il nome della proprietà.

        • Le proprietà aggiunte vengono evidenziate in verde nella colonna Current (Corrente) della sezione Details (Dettagli).

        • Le proprietà eliminate vengono evidenziate in rosso nella colonna Expected (Previsti) della sezione Details (Dettagli).

        • Le proprietà il cui valore è state modificato sono evidenziate in giallo nelle colonne Expected (Previsti) e Current (Correnti).

    La sezione Stato deviazione risorsa nella pagina Dettagli deviazione, che contiene informazioni sulla deviazione per ogni risorsa nello stack che supporta il rilevamento della deviazione. I dettagli includono lo stato di deviazione e i valori di proprietà previsti e correnti.
Per rilevare la deriva su una singola risorsa utilizzando il AWS CLI
  • Importante

    Esamina l’ora dell’ultima verifica della deviazione per la risorsa dello stack e conferma che sia precedente al timestamp mostrato nei risultati della deviazione delle risorse per evitare l’uso di dati non aggiornati.

    Per rilevare la deriva su una singola risorsa utilizzando il AWS CLI, utilizzare il detect-stack-resource-drift comando. Specifica l’ID logico della risorsa, nonché lo stack che la contiene.

    L’esempio seguente esegue un’operazione di rilevamento della deviazione su una specifica risorsa di stack, my-drifted-resource. La risposta restituisce informazioni che confermano che la risorsa è stata modificata, tra cui dettagli su due proprietà della stessa i cui valori sono stati modificati.

    aws cloudformation detect-stack-resource-drift \ --stack-name my-stack-with-resource-drift \ --logical-resource-id my-drifted-resource

    Output:

    { "StackResourceDrift": { "StackId": "arn:aws:cloudformation:us-east-1:099908667365:stack/my-stack-with-resource-drift/489e5570-df85-11e7-a7d9-50example", "ActualProperties": "{\"ReceiveMessageWaitTimeSeconds\":0,\"DelaySeconds\":120,\"RedrivePolicy\":{\"deadLetterTargetArn\":\"arn:aws:sqs:us-east-1:099908667365:my-stack-with-resource-drift-DLQ-1BCY7HHD5QIM3\",\"maxReceiveCount\":12},\"MessageRetentionPeriod\":345600,\"MaximumMessageSize\":262144,\"VisibilityTimeout\":60,\"QueueName\":\"my-stack-with-resource-drift-Queue-494PBHCO76H4\"}", "ResourceType": "AWS::SQS::Queue", "Timestamp": "2018-03-26T18:54:28.462Z", "PhysicalResourceId": "https://sqs.us-east-1.amazonaws.com/099908667365/my-stack-with-resource-drift-Queue-494PBHCO76H4", "StackResourceDriftStatus": "MODIFIED", "ExpectedProperties": "{\"ReceiveMessageWaitTimeSeconds\":0,\"DelaySeconds\":20,\"RedrivePolicy\":{\"deadLetterTargetArn\":\"arn:aws:sqs:us-east-1:099908667365:my-stack-with-resource-drift-DLQ-1BCY7HHD5QIM3\",\"maxReceiveCount\":10},\"MessageRetentionPeriod\":345600,\"MaximumMessageSize\":262144,\"VisibilityTimeout\":60,\"QueueName\":\"my-stack-with-resource-drift-Queue-494PBHCO76H4\"}", "PropertyDifferences": [ { "PropertyPath": "/DelaySeconds", "ActualValue": "120", "ExpectedValue": "20", "DifferenceType": "NOT_EQUAL" }, { "PropertyPath": "/RedrivePolicy/maxReceiveCount", "ActualValue": "12", "ExpectedValue": "10", "DifferenceType": "NOT_EQUAL" } ], "LogicalResourceId": "my-drifted-resource" } }