View a markdown version of this page

Problema del "confused deputy" - AWS Identity and Access Management

Le traduzioni sono generate tramite traduzione automatica. In caso di conflitto tra il contenuto di una traduzione e la versione originale in Inglese, quest'ultima prevarrà.

Problema del "confused deputy"

Con "confused deputy" si intende un problema di sicurezza in cui un'entità che non dispone dell'autorizzazione per eseguire una certa operazione può costringere un'entità con più privilegi a eseguire tale operazione. Per evitare che ciò accada, AWS fornisce strumenti che ti aiutano a proteggere il tuo account se fornisci a terzi (i cosiddetti cross-account) o ad altri AWS servizi (noti come cross-service) l'accesso alle risorse del tuo account.

A volte, potresti dover concedere a terzi l'accesso alle tue AWS risorse (accesso delegato). Ad esempio, decidete di assumere una società terza chiamata Example Corp per monitorare Account AWS e ottimizzare i costi. Per tenere traccia delle vostre spese giornaliere, Example Corp deve accedere alle vostre AWS risorse. Example Corp controlla anche molti altri Account AWS per altri clienti. Puoi utilizzare un ruolo IAM per stabilire una relazione di fiducia tra il tuo account Account AWS e quello di Example Corp. Un aspetto importante di questo scenario è l’ID esterno, un identificativo facoltativo che è possibile utilizzare in una policy di attendibilità del ruolo IAM per indicare chi può assumere il ruolo. La funzione principale dell'ID esterno è quella di risolvere e prevenire il problema del "confused deputy" (delegato confuso).

Alcuni AWS servizi (servizi di chiamata) utilizzano il proprio AWS service principal per accedere alle AWS risorse di altri AWS servizi (chiamati servizi). In alcune di queste interazioni di servizio è possibile configurare i servizi di chiamata in modo che comunichino con le risorse di un servizio chiamato in un altro modo Account AWS. Un esempio di ciò è la configurazione AWS CloudTrail per la scrittura su un bucket Amazon S3 centrale che si trova in un altro. Account AWS Al servizio di chiamata viene concesso l'accesso al bucket S3 utilizzando la policy del bucket S3 aggiungendo un'istruzione allow for. CloudTrail cloudtrail.amazonaws.com

Quando un responsabile di AWS servizio di un servizio chiamante accede a una risorsa da un servizio chiamato, la politica delle risorse del servizio chiamato autorizza solo il responsabile del servizio e non l'attore che ha configurato il AWS servizio chiamante. Ad esempio, un bucket S3 che si fida del responsabile del CloudTrail servizio senza condizioni potrebbe ricevere CloudTrail i log configurati da un amministratore fidato, ma anche CloudTrail i log da un attore non autorizzato Account AWS che lo utilizza Account AWS, se conosce il nome del bucket S3.

Il confuso problema del vicedirettore sorge quando un attore sfrutta la fiducia del responsabile del AWS servizio per accedere a risorse a cui non dovrebbe avere accesso.

Prevenzione del problema "confused deputy" tra account

Il seguente diagramma illustra il problema "confused deputy" tra account.

Descrizione di un problema "confused deputy".

In questo scenario sono validi i requisiti riportati di seguito:

  • AWS 1 è tuo Account AWS.

  • AWS 1: ExampleRole è un ruolo nel tuo account. La policy di affidabilità di questo ruolo considera attendibile Example Corp specificando l'account AWS di Example Corp come account che può assumere il ruolo.

Ecco che cosa succede:

  1. Quando inizi a utilizzare il servizio di Example Corp, fornisci l'ARN AWS di 1 ExampleRole: a Example Corp.

  2. Example Corp utilizza quel ruolo ARN per ottenere credenziali di sicurezza temporanee per accedere alle risorse del tuo. Account AWS In questo modo, l'Utente A considera Example Corp come "deputy" attendibile che può agire per conto dell'Utente A stesso.

  3. Anche un altro AWS cliente inizia a utilizzare il servizio di Example Corp e fornisce anche l'ARN AWS di 1 ExampleRole: for Example Corp da utilizzare. Presumibilmente l'altro cliente ha imparato o indovinato il numero AWS 1: ExampleRole, che non è un segreto.

  4. Quando l'altro cliente chiede a Example Corp di accedere alle AWS risorse del suo account (quello che afferma di essere), Example Corp utilizza AWS 1: ExampleRole per accedere alle risorse del tuo account.

Questo è il modo in cui altri clienti possono ottenere l'accesso non autorizzato alle risorse di un utente, in questo caso dell'Utente A. Poiché il cliente Utente B è stato in grado di ingannare Example Corp e lo ha indotto ad agire involontariamente sulle risorse, Example Corp è ora un "confused deputy".

Example Corp può risolvere il problema "confused deputy" chiedendo di includere la condizione di verifica ExternalId nella policy di affidabilità del ruolo. Example Corp genera un valore ExternalId univoco per ogni cliente e lo utilizza nella sua richiesta per assumere il ruolo. Il valore ExternalId deve essere univoco tra i clienti di Example Corp e controllato da Example Corp, non dai suoi clienti. Questo è il motivo per cui i clienti lo ricevono da Example Corp e non lo creano in autonomia. In questo modo si evita che Example Corp si comporti in modo confuso e consenta l'accesso alle risorse di un altro account. AWS

In questo scenario, immagina che l'ID univoco di Example Corp per te sia 12345 e quello per l'altro cliente sia 67890. Questi ID sono semplificati per comodità in questo scenario. In genere, questi identificatori sono. GUIDs Supponendo che questi identificatori siano univoci tra i clienti di Example Corp, sono valori sensibili da utilizzare per l'ID esterno.

Example Corp ti fornisce il valore ID esterno 12345. È necessario aggiungere un elemento Condition alla policy di attendibilità del ruolo che richieda che il valore sts:ExternalId sia 12345, come segue:

JSON
{ "Version":"2012-10-17", "Statement": { "Effect": "Allow", "Principal": { "AWS": "Example Corp's AWS Account ID" }, "Action": "sts:AssumeRole", "Condition": { "StringEquals": { "sts:ExternalId": "12345" } } } }

L'elemento Condition di questa politica consente a Example Corp di assumere il ruolo solo quando la chiamata AssumeRole API include il valore ID esterno 12345. Example Corp si assicura che, ogni volta che assume un ruolo per conto di un cliente, includa sempre il valore dell'ID esterno del cliente nella chiamata. AssumeRole Anche se un altro cliente fornisce a Example Corp il tuo ARN, non può controllare l'ID esterno che Example Corp include nella sua richiesta. AWS In questo modo è possibile evitare che un cliente non autorizzato acceda alle tue risorse.

Il diagramma seguente illustra tale processo.

Come mitigare un problema "confused deputy".
  1. Come in precedenza, quando si inizia a utilizzare il servizio di Example Corp, si fornisce l'ARN AWS di 1 ExampleRole: a Example Corp.

  2. Quando Example Corp utilizza quel ruolo ARN per assumere il AWS ruolo 1 ExampleRole:, Example Corp include l'ID esterno (12345) nella chiamata API. AssumeRole L'ID esterno corrisponde alla politica di fiducia del ruolo, quindi la chiamata AssumeRole API ha esito positivo e Example Corp ottiene le credenziali di sicurezza temporanee per accedere alle risorse del tuo. Account AWS

  3. Anche un altro AWS cliente inizia a utilizzare il servizio di Example Corp e, come in precedenza, fornisce anche l'ARN AWS di 1 ExampleRole: for Example Corp da utilizzare.

  4. Ma questa volta, quando Example Corp tenta di assumere il ruolo AWS 1: ExampleRole, fornisce l'ID esterno associato all'altro cliente (67890). L'altro cliente non ha modo di modificare questa operazione. Example Corp opera in questo modo perché la richiesta di utilizzare il ruolo proviene dall'altro cliente, pertanto 67890 indica la circostanza in cui Example Corp sta operando. Poiché hai aggiunto una condizione con il tuo ID esterno (12345) alla politica di fiducia AWS 1: ExampleRole, la AssumeRole chiamata API ha esito negativo. All'altro cliente viene impedito di ottenere l'accesso non autorizzato alle risorse nel tuo account (indicato dalla "X" rossa nel diagramma).

L'ID esterno consente di impedire a qualsiasi altro cliente di ingannare Example Corp e indurre l'azienda ad accedere involontariamente alle risorse.

Prevenzione del problema "confused deputy" tra servizi

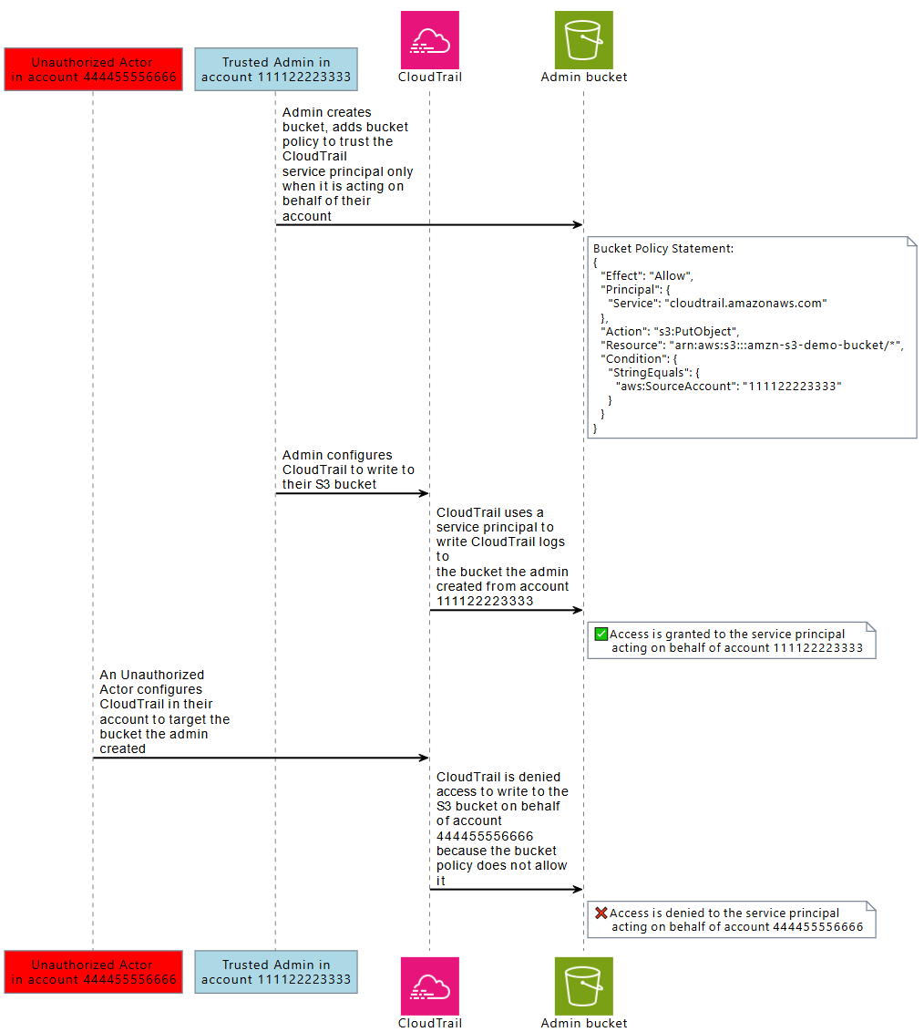
Il diagramma seguente illustra il problema dell'assistente confuso tra servizi utilizzando l' CloudTrail esempio di interazione con Amazon S3, in cui un attore non autorizzato scrive i log su un bucket Amazon S3 CloudTrail a cui non è autorizzato ad accedere.

A un attore non autorizzato viene concesso l'accesso a un bucket Amazon S3 in un altro account utilizzando CloudTrail il service principal.

Per evitare che un attore non autorizzato utilizzi la fiducia di un AWS responsabile per accedere alle tue risorse, i responsabili del AWS servizio includono informazioni sulla AWS risorsa e sull' AWS organizzazione per cui agiscono. Account AWS

Queste informazioni sono disponibili in valori chiave globali che possono essere utilizzati in una politica delle risorse o in una politica di controllo delle risorse per le richieste effettuate dai responsabili del AWS servizio. Ti consigliamo di utilizzareaws:SourceArn, aws:SourceAccountaws:SourceOrgID, o aws:SourceOrgPaths nelle politiche relative alle risorse laddove al responsabile del AWS servizio sia concessa l'autorizzazione ad accedere a una delle tue risorse. Queste chiavi di condizione consentono di verificare, nell'ambito delle politiche relative alle risorse o alle politiche di controllo delle risorse, che i responsabili dei AWS servizi che accedono alle risorse lo facciano per conto delle AWS risorse Account AWS, o come previsto dall' AWS Organizations utente.

  • aws:SourceArnDa utilizzare per consentire a un responsabile del AWS servizio di accedere alle risorse per conto di una risorsa specifica, ad esempio un AWS CloudTrail percorso o una AppStream flotta specifici.

  • aws:SourceAccountDa utilizzare per consentire a un responsabile del AWS servizio di accedere alle risorse per conto di una determinata persona Account AWS.

  • aws:SourceOrgIDDa utilizzare per consentire a un responsabile AWS del servizio di accedere alle risorse dell'utente per conto di una persona specifica AWS Organizations.

  • aws:SourceOrgPathsDa utilizzare per consentire al responsabile del AWS servizio di accedere alle risorse per conto di un AWS Organizations percorso specifico.

Il diagramma seguente illustra lo scenario sostitutivo confuso tra diversi servizi in cui una risorsa viene configurata con la chiave di contesto della condizione aws:SourceAccount globale e un attore non autorizzato di un altro account tenta di accedere a AWS risorse a cui non dovrebbe avere accesso.

A un attore non autorizzato viene negato l'accesso a un bucket Amazon S3 in un altro account utilizzando CloudTrail il service principal.

L’utilizzo delle chiavi di condizione globali aws:SourceArn, aws:SourceAccount, aws:SourceOrgID e aws:SourceOrgPaths in una policy ti aiuta a garantire che i principali del servizio accedano alle tue risorse per tuo conto. Ti consigliamo di utilizzare queste chiavi di condizione ogni volta che l'accesso a una delle tue risorse viene concesso a un AWS responsabile del servizio.

Nota

Alcune Servizio AWS interazioni prevedono controlli aggiuntivi che aiutano a proteggersi da problemi amministrativi confusi tra diversi servizi che mettono alla prova l'accesso degli utenti a una risorsa. Ad esempio, quando la concessione di una chiave KMS viene concessa a un utente Servizio AWS, AWS KMS utilizza il contesto di crittografia associato alla risorsa e la concessione della chiave per contribuire alla protezione da problemi connessi alla confusione tra i vari servizi.

Consulta la documentazione dei servizi in uso per ulteriori informazioni sui meccanismi specifici del servizio che possono aiutare a evitare rischi derivanti dal problema “confused deputy” tra servizi diversi e per scoprire se aws:SourceArn, aws:SourceAccount, aws:SourceOrgID e aws:SourceOrgPaths sono supportati.

Protezione dal problema “confused deputy” tra servizi diversi con le policy basate su risorse

La seguente politica di esempio concede l'cloudtrail.amazonaws.comaccesso principale del servizio al bucket Amazon S3, arn:aws:s3: ::amzn-s3-demo-bucket1, solo quando il responsabile del servizio agisce per conto di 111122223333. Account AWS

JSON
{ "Version":"2012-10-17", "Statement": [ { "Sid": "CloudTrailAclCheck", "Effect": "Allow", "Principal": {"Service": "cloudtrail.amazonaws.com"}, "Action": "s3:GetBucketAcl", "Resource": "arn:aws:s3:::amzn-s3-demo-bucket1", "Condition": { "StringEquals": { "aws:SourceAccount": "111122223333" } } }, { "Sid": "AWSCloudTrailWrite", "Effect": "Allow", "Principal": {"Service": "cloudtrail.amazonaws.com"}, "Action": "s3:PutObject", "Resource": "arn:aws:s3:::amzn-s3-demo-bucket1/[optionalPrefix]/Logs/myAccountID/*", "Condition": { "StringEquals": { "aws:SourceAccount": "111122223333" } } } ] }

Questa policy bucket di esempio concede al servizio l'appstream.amazonaws.comaccesso principale allo script powershell examplefile.psh all'interno di s3://amzn-s3-demo-bucket2 solo quando agisce per conto della AppStream flotta Amazon specificata, specificando la flotta con cui arn. aws:SourceArn

JSON
{ "Version":"2012-10-17", "Statement": [ { "Effect": "Allow", "Principal": { "Service": [ "appstream.amazonaws.com" ] }, "Action": "s3:GetObject", "Resource": "arn:aws:s3:::amzn-s3-demo-bucket2/examplefile.psh", "Condition": { "ArnEquals": { "aws:SourceArn": "arn:aws:appstream:us-east-1:111122223333:fleet/ExampleFleetName" } } } ] }

Protezione dal problema “confused deputy” tra servizi diversi con le policy di controllo delle risorse

Puoi utilizzare le politiche di controllo delle risorse (RCP) per applicare controlli sostitutivi confusi tra diversi servizi alle risorse supportate. Servizi AWS RCPs consentono di applicare centralmente alle risorse controlli sostitutivi confusi tra diversi servizi. È possibile utilizzare chiavi di condizione AWS Organizations, aws:SourceOrgId analogamente a quelle aws:SourceOrgPaths RCPs associate alle unità organizzative (OU) o Account AWS all'interno dell'organizzazione, senza aggiungere dichiarazioni a politiche specifiche basate sulle risorse. Per ulteriori informazioni sui RCPs servizi supportati, consulta le politiche di controllo delle risorse (RCPs) nella Guida per l'AWS Organizations utente.

L'esempio seguente RCP nega ai responsabili AWS del servizio l'accesso ai bucket Amazon S3 nei tuoi account membro quando non aws:SourceOrgID è uguale a o-. ExampleOrg Un'autorizzazione corrispondente deve essere presente nella policy basata sulle risorse del bucket S3 per consentire i principali con un valore pari a o-. Servizio AWS SourceOrgID ExampleOrg

Questa policy applica il controllo solo alle richieste dei principali del servizio ("Bool": {"aws:PrincipalIsAWSService": "true"}) che hanno la chiave aws:SourceAccount ("Null": {"aws:SourceAccount": "false"}), in modo che le integrazioni di servizi che non richiedono l’uso di questa chiave di condizione e le chiamate da parte dei principali non vengano influenzate. Se la chiave di condizione aws:SourceAccount è presente nel contesto della richiesta, la condizione Null verrà valutata come true, determinando l’applicazione della chiave aws:SourceOrgID. Utilizziamo invece aws:SourceAccount al posto di aws:SourceOrgID nell’operatore di condizione Null in modo che il controllo si applichi ancora se la richiesta proviene da un account che non appartiene a un’organizzazione.

JSON
{ "Version":"2012-10-17", "Statement": [ { "Sid": "RCPEnforceConfusedDeputyProtectionForS3", "Effect": "Deny", "Principal": "*", "Action": [ "s3:*" ], "Resource": "*", "Condition": { "StringNotEqualsIfExists": { "aws:SourceOrgID": "o-ExampleOrg" }, "Null": { "aws:SourceAccount": "false" }, "Bool": { "aws:PrincipalIsAWSService": "true" } } } ] }