Le traduzioni sono generate tramite traduzione automatica. In caso di conflitto tra il contenuto di una traduzione e la versione originale in Inglese, quest'ultima prevarrà.
Prodotti del portale in API Gateway
Un prodotto del portale rappresenta un servizio o una funzionalità che si desidera condividere. Il prodotto del portale è una raccolta di endpoint REST e pagine di prodotto del prodotto. Gli endpoint REST del prodotto sono i punti di accesso al prodotto del portale e consistono nel percorso e nel metodo di un'API REST e nella fase in cui viene implementata. Le pagine dei prodotti sono la documentazione fornita per spiegare come i consumatori di API possono utilizzare gli endpoint del prodotto. Un prodotto del portale può contenere l'intera Prod fase come raccolta di endpoint REST del prodotto o solo la GET /pets risorsa distribuita sullo Prod stage come endpoint REST di un singolo prodotto.
Il prodotto del portale è personalizzabile. Puoi aggiungere documentazione personalizzata, rinominare gli endpoint REST del prodotto, riorganizzare l'ordine di visualizzazione, aggiungere nuove sezioni e condividere prodotti tra account. AWS Affinché le modifiche apportate al prodotto del portale abbiano effetto, è necessario ripubblicare tutti i portali che utilizzano il prodotto del portale.
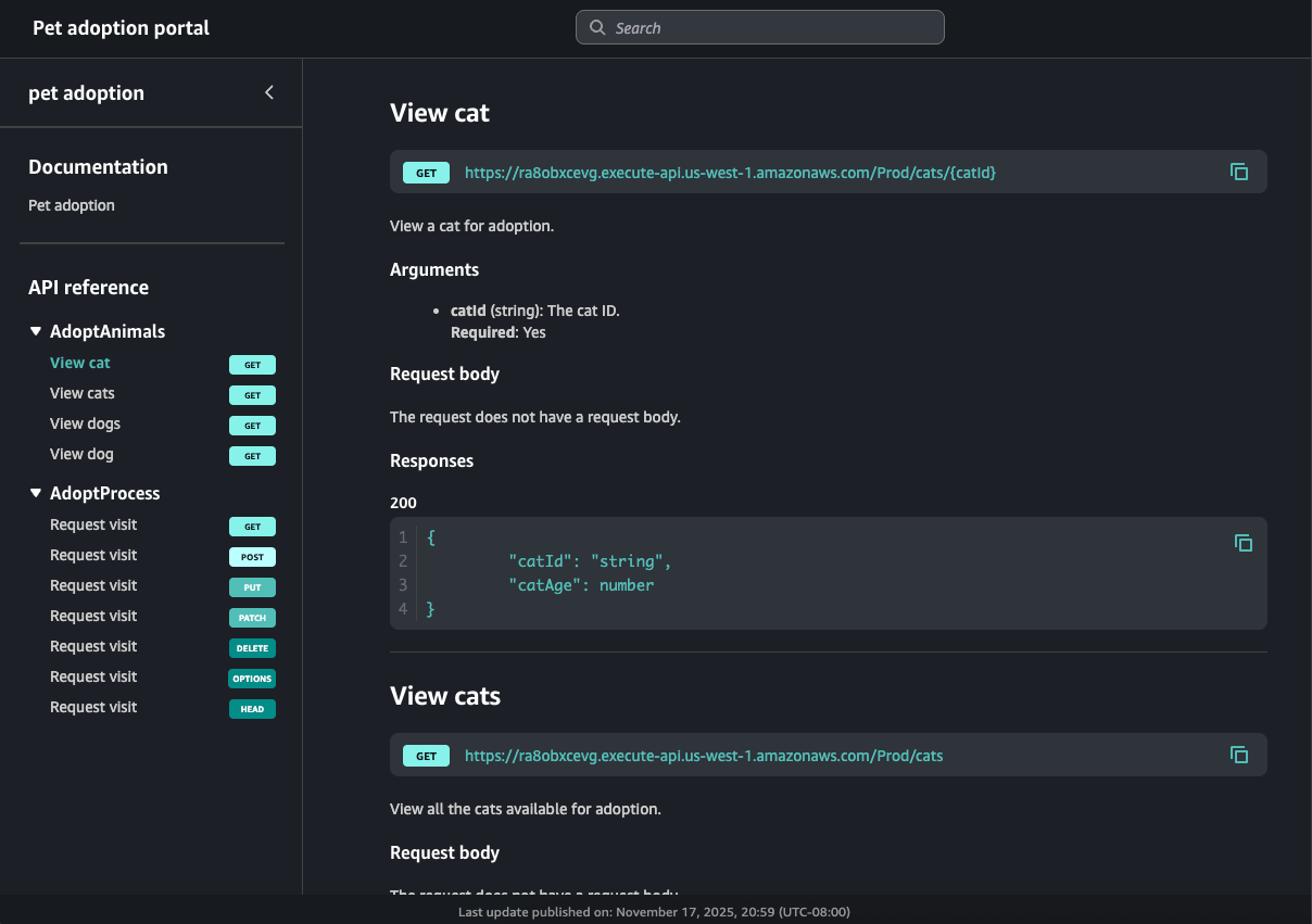
Esempio di prodotto del portale sull'adozione di animali domestici
Ad esempio, potresti avere più REST APIs che rappresentano un servizio di adozione di animali domestici. È possibile utilizzare API Gateway per creare un prodotto del pet adoption portale. Questo prodotto del portale aiuterebbe i clienti a scoprire APIs quale utilizzare per incontrare e adottare animali domestici. Questo prodotto del portale utilizza REST APIs già creato dall'utente, ma consente di raggrupparli e organizzarli. Puoi anche fornire documentazione sui termini e le condizioni di utilizzo del tuo prodotto del portale per l'adozione di animali domestici e consentire ai clienti di provare il tuo. APIs Queste informazioni sono tutte memorizzate nel prodotto del portale.
La tabella seguente ne mostra tre APIs che rappresentano un prodotto del portale per l'adozione di animali domestici e i nomi delle operazioni degli endpoint REST del prodotto corrispondenti e i nomi delle sezioni di pagina.
| ID API REST | percorso e metodo dell'API REST | Fase dell'API REST | Nome operazione | Sezione della pagina |
|---|---|---|---|---|
kf5387miad |
GET /dogs
|
Prod |
View dogs
|
AdoptAnimals
|
kf5387miad
|
GET /dogs/{dogId}
|
Prod | View dog
|
AdoptAnimals
|
ra8obxcevg
|
GET /cats
|
Prod | View cats
|
AdoptAnimals
|
ra8obxcevg
|
GET /cats/{catId}
|
Prod | View cat
|
AdoptAnimals
|
h0rpx9cm62
|
ANY /user/{userId}/{petId+}
|
Beta | Request visit
|
AdoptProcess
|
In questo esempio, due REST ra8obxcevg e APIskf5387miad, sono raggruppati nella AdoptAnimals sezione. Il risultato di questa navigazione di ordinamento sarebbe simile al seguente in un portale:
Poiché il ANY metodo è un metodo generico, il portale mostra tutti i metodi HTTP supportati. Questo portale contiene anche la documentazione creata dal proprietario del prodotto del portale.
Passaggi successivi
Per iniziare a usare i prodotti del portale, puoi fare quanto segue:
-
Per creare un prodotto del portale, consultaCrea un prodotto portale in API Gateway.
-
Per maggiori informazioni sulla funzionalità Try it, consultaAbilita «prova» per un endpoint REST del prodotto API Gateway nel tuo portale.
-
Per maggiori informazioni sulle pagine dei prodotti, consultaCrea una pagina di prodotto in API Gateway.
-
Per ulteriori informazioni sulla condivisione del prodotto del portale, consultaCondividi i prodotti del portale in API Gateway.
Dopo aver creato un prodotto del portale, puoi pubblicarlo su un portale. Per ulteriori informazioni, consulta Crea un portale in API Gateway.